Solution description
The InterSystems IRIS and HealthShare Health Connect FUME plugin is a specialized IRIS production whose primary goal is to effectively convert incoming messages in HL7 V2, CSV, and JSON formats to FHIR using a seamlessly integrated Outburn FUME Conversion engine.
The following sections will explore Intersystems FUME Plugin solution components, deployment methods, and high-level dataflow definition.
FUME versions and components:
The FUME architecture is comprised of the following components:
- The FUME mapping engine is the core of the FUME FHIR® conversion and interoperability solution. The FUME engine runs as an API and uses the FHIR Server for storing and managing transformation maps as FHIR ConformanceResources resources. The FUME engine shall use the FHIR Server for managing ConformanceResources. We recommended using the IRIS FHIR Repository as a FUME backend; however, any FHIR Server can be used. The FUME Engine can be operated in Stateless mode with no FHIR Server; however, the FUME Plugin solution does not support it.
- The FUME mapping designer is a flexible and interactive FHIR® mapper providing the capability for creating and managing conversion maps.
FUME is available in two versions: Community and Enterprise. The table below represents the main differences between them:
| Feature | FUME Community | FUME Enterprise |
|---|---|---|
| Open-Source | V | X |
| Run transformations using RESTful API | V | V |
| Full HL7v2 terminology dictionaries | V | V |
| Use resources (Profiles, Extensions, ConceptMaps) stored on the FHIR® server | V | V |
| Flexible deployment options (cloud-based or on-prem, Docker compatible) | V | V |
| Import external packages | V | V |
| Browse, open, edit, and save FUME mappings | X | V |
| Mapping Designer (GUI) | X | V |
Visit the following page for the complete list of Features comparison
FUME conversion and transformation engine Community Edition can be downloaded from the Outburn GitHub repository
In addition, it is possible to start your journey into the FUME world for free - FUME Playground designer Sandbox allows creating FUME conversion maps and moving them into the Community FUME for further usage of FUME mapping engine. For importing FUME Conversion maps created using Playground into the FUME Community Version, Please use the following procedure:
FUME mapping export-import step-by-step instructions
- Once the FUME mapping is saved within the FUME Playground, fetch the mapping resource using the following syntax: (
= Mapping saved name) $resolve("StructureMap/<Mapping ID>") - Populate the FHIR server with the result using PUT operation
PUT <FHIR Server URL>/StructureMap/<Mapping ID> Content-Type: application/fhir+json {MappingResource} - Make sure, the status HTTP 201 is returned by the server
- Restart the FUME process
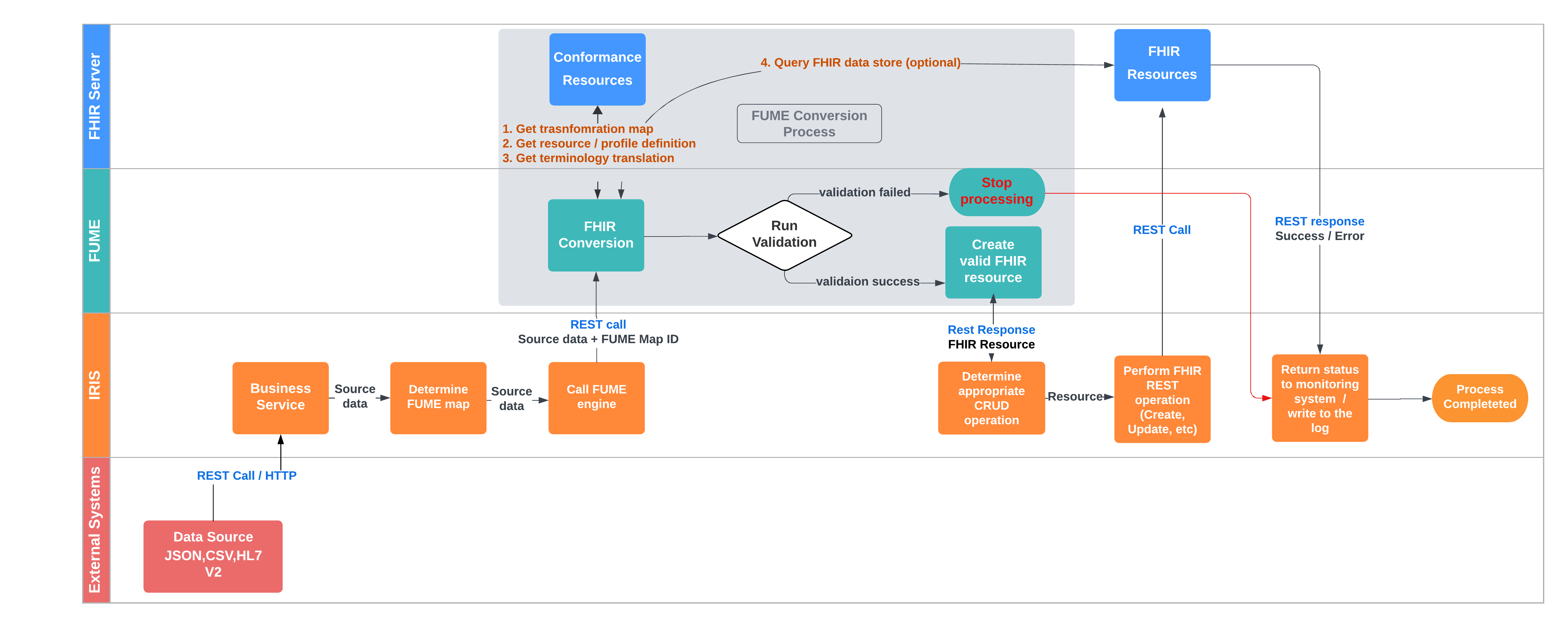
Dataflow
The high-level solution data-flow is represented in the diagram below:

The IRIS production accepts a message over the exposed REST endpoint (default method) and passes the message to the Intersystems FUME plugin Business Service. Intersystems FUME plugin forwards a message to the FUME engine REST API along with the conversion map. The conversion map selection depends on the deployed workflow on site and supports various configurations, from static FUME conversion map configuration for each incoming message, and up to complex Routing Rules configuration supported by FUME Plugin HL7 v2 Web UI. The FUME service transforms the data and returns a FHIR resource (or a collection of separate FHIR resources packed into an FHIR Bundle, depending on the conversion map) to IRIS production. Finally, IRIS production submits FHIR data to the FHIR Server (internal IRIS FHIR repository or external FHIR Server) according to the pre-defined rules based on the FHIR resource type.
InterSystems FUME Plugin components and features
The InterSystems FUME plugin comprised the following main features and default components:
- FUME Plugin ZPM package installer supports various platforms, implementation scenarios, and configuration options.
- FUME Plugin Rest Service supports source messages accepting in the following formats: JSON,CSV,HL7 v2.
- FumeSettingsService component contains FUME global properties.
- FUMEBusinessService HTTP Adapter-based Business Service supporting acception of source messages in the following formats: JSON,CSV,HL7 v2.
- FUMEBusinessProcess allows entire solution workflow management according to the business requirements. The BP is capable of managing FUME conversion map calls in addition, or instead of FUMETransformOperation, registration of additional components, and coordination of the data flow.
- FUMETransformOperation Business Operation class allowing “One click” based FUME integration and conversion map configuration from the Production Configuration page.
- FUMEStoreOperation Business Operation class allows the interaction with the FHIR Server (internal IRIS FHIR repository or external FHIR Server) and provides automatic REST call construction depending on the FHIR resource type/structure received from FUME.
- FUME HL7v2 Web-based plugin, allows HL7 v2 to FHIR conversion management by configuring specially designed, FUME-based routing rules